Set up AssetCentre for Integration
Focus
Focus
Device Security

Set up AssetCentre for Integration

Table of Contents

Set up AssetCentre for Integration

Set up AssetCentre for integration with Device Security through Cortex XSOAR.
Where Can I Use This?What Do I Need?
  • Device Security (Managed by Strata Cloud Manager)
  • (Legacy) IoT Security (Standalone portal)
One of the following subscriptions:
  • Device Security subscription for an advanced Device Security product (Enterprise Plus, Industrial OT, or Medical)
  • Device Security X subscription
One of the following Cortex XSOAR setups:
  • A free, cohosted, limited-featured Cortex XSOAR instance
    AND
    A free Cortex XSOAR Engine (on-premises integration)
  • A full-featured Cortex XSOAR server
There are multiple components within the Rockwell AssetCentre architecture. When setting up AssetCentre for integration with Device Security, Microsoft SQL servers, which are responsible for storing and managing the underlying data that AssetCentre uses, are particularly important.
The only setup required for AssetCentre to support integration with Device Security is the creation of a user account for Cortex XSOAR to authenticate itself to one or more of the Microsoft SQL servers when connecting. You can configure the user account in Microsoft SQL Server Management Studio. While logged in, also note the hostname or IP address and the name of the SQL servers and the port number on which they listen for connection requests.
  1. Configure a user account for Cortex XSOAR.
    1. Log in to the Microsoft SQL Server Management Studio with an account that has permissions to create user accounts.
    2. Click Security in the navigation panel, right-click Logins, and then click New Login.
      The Login - New dialog box appears.
    3. In the General panel, configure a user account with either Windows authentication or SQL Server authentication and specify a default SQL database to which the account has access.
      Windows authentication: Select this option to authenticate the user through Active Directory.
      Login name: Enter the Windows DOMAINNAME\USERNAME for a user that was previously configured in Active Directory and has read-only access to the SQL server. For example: ACMECORP\XSOAR
      or
      SQL Server authentication: Select this option to authenticate the user from accounts stored locally on the SQL server.
      Login name: Enter a name for the user account. For example: XSOAR
      Password and Confirm Password: Enter a password for the user account.
      User must change password at next login: (clear)
      Default database: Choose the AssetCentre database from which you want Cortex XSOAR to retrieve device information.
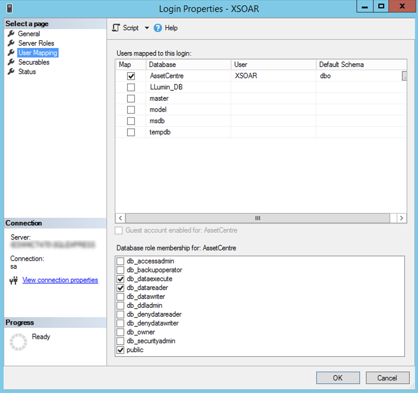
    4. In the User Mapping panel, give the account read-only access to the default database as well as any additional databases from which you want to import device data from AssetCentre.
      Users mapped to this login: Select the check box for the AssetCentre databases that you want to allow the account to access.
      Database role membership for <database-name>: For each database, select db_dataexecute, db_datareader, and public.
  2. Save the new user account.
    Click OK to save the new login configuration.